ComfyUI:すぐに使えるAI画像生成インターフェースの実現

こんにちは。
クラウドソリューショングループのkongsです。
今回紹介するAIツールはComfyUIです。
ComfyUIは、テキストプロンプトから画像を生成するための柔軟なノードベースのデザインを提供するツールです。
今までの問題点…
AIモデルをローカル環境で動かすことは困難でした。
これらのAIモデルの作成に使用される従来のパッケージ(特にKeras、Pytorch、Tensorflowなどで重みを初期化するためのパッケージ)は、多くの場合、Pythonの新しいバージョンをサポートしていませんでした。
さらに、時には同じPythonパッケージ間での互換性にも問題がありました。
そのため、これらのモデルをテストするには、分離された仮想環境で展開する必要がありました。
解決策
最近の進展により、新しい解決策が提案され、採用されています。
それが、AIモデルの実行に特化したUIパッケージです。
今回最初に紹介するのは「ComfyUI」です。
これは、GUIとバックエンドのホスティングを提供するオールインワンのソリューションです。
セットアップガイド
公式リポジトリ:
https://github.com/comfyanonymous/ComfyUI
推奨環境
- NVIDIA GPU(必須ではありませんが推奨されます)
- 最近のLoRAモデルの進展により、低スペックのGPUでも使用可能になっています。
セットアップ手順
- 上記リンクにアクセスし、「Direct link to download」を見つけてダウンロードしてください。
- Windows用のポータブル版は非常に簡単にインストールできます。
- ただし、画像生成モデルは別途用意する必要があります。
モデルのロード
- モデルは「safetensors」というファイル形式で提供されます。(それぞれのリポジトリから取得可能です。)
- おすすめのモデルは「Stable Diffusion 3」です。
- 使用したいモデルのメモリ要件も事前に確認することを強くお勧めします。
(一般的なPCでは16GBのメモリがあれば、ほとんどのモデルが動作します。)
初期化と実行
- セットアップが完了すると、コマンドプロンプトに進捗状況が表示されます。
- 成功するとウェブページが自動的に表示されます。
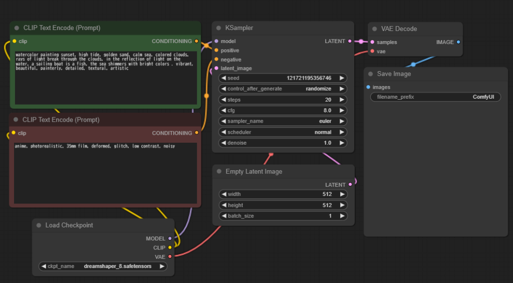
GUIの見た目と説明

上の画像がGUIです。
初めてのユーザーには直感的で使いやすいとは感じないかもしれませんが、それはエンジニアや開発者が特定の画像を生成するためにモデルを調整できるように設計されているからです。

ノードの概要
- モデルの入力:使用する画像生成モデルを選択・ロードするノード。
- 欲しいプロンプト:テキストボックスに、生成したい画像の要素を記述するノード。(キーワードだけの入力でも問題ありません。)
- 欲しくないプロンプト:生成画像に含めたくない要素を記述するノード。(初めは入力しなくても問題ありません。)
- kサンプラー:モデルとプロンプトを基に画像を生成するノード。
- 画像サイズ指定:生成する画像のサイズやバッチサイズを設定するノード。
- 画像ファイル命名と出力:生成画像のファイル名設定および保存を行うノード。
モデル調整に不安がある方へ
「モデルをどうやって調整すればいいか分からない」という方も心配無用です。
ComfyUIはすでに多くのユーザーにより使用されており、調整済みのモデルやワークフローがオンラインで公開されています。
おすすめリソース:
https://openart.ai/workflows/home
以上のリンクでは、特定のタスクや成果を実現するための成功したワークフローが多数公開されています。
興味のあるワークフローを選択し、説明を確認した上で、ワークフロー構成ファイルをダウンロードしてComfyUIで利用してください。
最後に
最後に、私がこのツールで作成した画像を共有します。

使用したプロンプトは「瓶に入った銀河」です。
ぜひ、プロンプトを通じてどんな素晴らしい画像が生成されるか試してみてください!








